Paragraphica stawia na głowie cały koncept robienia fotografii. Do tworzenia obrazu nie korzysta bowiem z matrycy, obiektywu i w ogóle ze światła.
Paragraphica łączy AI ze światem fotografii w sposób do tej pory niespotykany

Sercem nowej kamery (pozwolicie, że dla uproszczenia tak będę nazywał urządzenie) jest system lokalizacji, który służy do ustalenia pozycji fotografującego. Współpracuje z wbudowanym komputerem Raspbery Pi, a do sterowania pracą służy duży ekran dotykowy oraz trzy pokrętła.
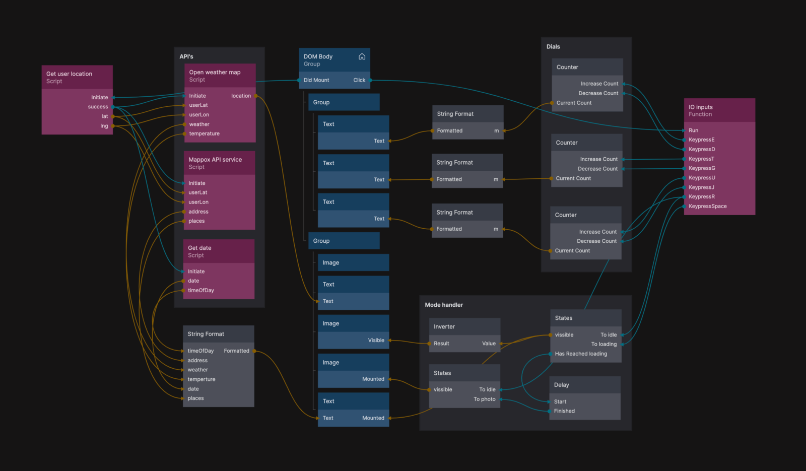
Paragraphica na podstawie uzyskanej lokalizacji pozyskuje poprzez przeróżne API dane o okolicy, pogodzie, porze dnia i pobliskich miejscach. Na podstawie danych tworzony jest tekstowy prompt (wsad) dla silnika AI Stable Diffusion, który generuje wynikowe „zdjęcie”. Pokrętła służą do regulacji parametrów wsadu – pierwsze służy do ustalenia obszaru, w jakim kamera poszukuje obiektów i danych, drugi reguluje stopień „szumu”, a trzeci odpowiada za to jak dokładnie AI ma się trzymać tekstowego opisu scenerii.

Proces pozyskiwania promptu/wsadu jest, jak widać, skomplikowany. Widać to dobrze na poniższej grafice:

Pomysłodawcą i twórcą prototypu jest Bjørn Karmann. Do wykonania posłużyły standardowo dostępne podzespoły. Kamera jest duża i jak się wydaje, dość nieporęczna, lecz samo urządzenie jest tu najmniej ważne – pomysłodawca udostępnił zresztą na swojej stronie także wirtualną kamerę, dzięki której każdy może obejrzeć swoje otoczenie tak, jak widziałaby je Paragraphica.


Zobacz także: AI wykosi słabych grafików, przetrwają najlepsi. Midjourney 5.1 powoduje opad szczęki (chip.pl)
Paragraphica – efekty pracy
Niestety, w chwili, gdy to piszę jest wirtualna kamera jest tak obciążona, że mimo kilku godzin prób nie udało mi się uzyskać „zdjęcia” mojej najbliższej okolicy i zaprezentować wam porównania z rzeczywistością. Autor jednak udostępnił swoje próbki z rzeczywistych miejsc wraz z wygenerowanymi na tej podstawie promptami i z tym, jak widzi je Paragraphica:



Jak widać, w efektach pracy nie ma za grosz prawdy, co nijak nie ujmuje projektowi. Jest on bowiem z założenia całkowicie bezużyteczny z punktu widzenia fotografa, tyle, że nie o użyteczność w tym chodzi, a o pokazanie pomysłowości i możliwości AI. W miarę rozrostu baz danych, którymi posługują się silniki generatywne, dokładność odwzorowania będzie zresztą rosła. Już dziś grafikami stworzonymi przez AI może często zastąpić stockową fotografię, z czego zresztą korzystamy także u nas. Kto wie, może kiedyś podobne urządzenia staną się normalną zawartością fotograficznego plecaka?
*Wszystkie zdjęcia pochodzą ze strony Bjørna Karmanna


